前言:
为什么我要写这篇教程呢?因为我是专注小白入门电脑的教程,我发现很多刚刚接触过电脑的小伙伴们还不知道怎么安装软件呢?这里我就教大家怎么在Windows 10 上安装软件。大佬勿笑,禁止抄写,发现着罚款!
软件安装:google chrome 浏览器(谷歌浏览器)
第一:
打开菜单、然后点击:Windows 10 自带的Microsoft Edge 浏览器


第二:
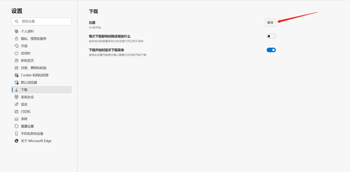
点击:三点号(...)打开浏览器菜单栏,然后点击:设置

点击:下载

点击:更改

随便选一个盘来存放下载软件包,这里我选择D盘

然后我们在D盘里面创建一个文件夹(软件包),用鼠标右键点击一下空白位置,然后点击新建(w),然后我们用鼠标移动到文件夹,点击一下,选中软件包(文件夹),然后点击选择文件夹

这样子,Microsft Edge 浏览器的下载配置就好了
选择我们,点击浏览器的(+)来创建一个标签



点击回车,点击下载:

下载完后会自动在右上角弹出通知,我们点击:打开文件

会自动安装的,无需配置,恭喜你成功安装了谷歌浏览器,点击开始使用吧!

配置谷歌浏览器,点击开始使用后,进入下个界面我们选择跳过

继续点击:跳过

点击:不用了,谢谢

在输入框里面输入:百度一下,你就知道


点击回车,恭喜你可以正常的使用谷歌浏览器了。
现在我们来配置谷歌浏览器的下载位置吧,我们把它设置成和Microsft Edge浏览器的下载位置一下吧!
点击右上角的三个点(...)

点击:设置

进入设置界面后,鼠标外下滑,然后点击:高级

查找下载内容,然后点击:更改

点击:选择文件夹

这里我选择后刚刚设置的路径一样!!!
OK,此教程到此结束,欢迎大家观看。