谷歌浏览器是很多小伙伴都在使用的一款软件,在其中访问网页时,很多小伙伴会发现无法访问此网站,那小伙伴们知道遇到这种情况该如何解决吗,其实解决方法是非常简单的。我们只需要通过基本步骤就可以轻松解决问题了。首先我们可以通过设置百度搜索引擎解决问题,其次,我们可以通过关闭代理设置解决问题。这两种方法操作起来都是非常简单的,小编这里将为小伙伴们分别介绍以上两种方法的具体操作步骤,小伙伴们可以打开软件一起操作起来。接下来,小编就来和小伙伴们分享具体的操作步骤了,有需要或者是感兴趣的小伙伴们快来一起往下看看吧!
操作步骤
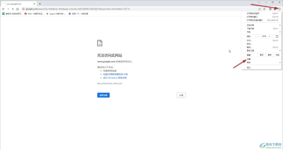
第一步:打开谷歌浏览器,访问网页时,发现弹出“无法访问此网站”,可以点击蓝色文字查看相关提示信息;

第二步:方法1.在界面右上方点击三个点图标后在子选项中点击“设置”,有的小伙伴的版本需要点击“选项”;

第三步:在界面左侧找到并点击“搜索引擎”,然后点击下拉箭头选择“百度”就可以了;

第四步:如果有需要我们还可以点击切换到“启动时”栏,然后选择“打开特定网页或一组网页”并添加百度的地址,这样就可以实现百度首页效果了;

第五步:方法2.在界面左侧找到并点击“系统”,然后点击“打开您计算机的代理设置”,在打开的窗口中点击关闭使用代理服务器就可以了。

以上就是谷歌浏览器解决无法连接到互联网的方法教程的全部内容了。以上两种方法操作起来都是非常简单的,小伙伴们可以分别尝试操作一下。