导语 | 提到本地缓存大家都不陌生,只要是个有点经验的后台开发人员,都知道缓存的作用和弊端。本篇文章我们就来简单聊聊在golang做业务开发的过程中,本地缓存的一些可选的开源方案,分析它们的特点,以及内部的实现原理。
一、本地缓存需求分析
首先来梳理一下业务开发过程中经常面临的本地缓存的一些需求。我们一般做缓存就是为了能提高系统的读写性能,缓存的命中率越高,也就意味着缓存的效果越好。其次本地缓存一般都受限于本地内存的大小,所有全量的数据一般存不下。那基于这样的场景一方面是想缓存的数据越多,则命中率理论上也会随着缓存数据的增多而提高;另外一方面是想,既然所有的数据存不下那就想办法利用有限的内存存储有限的数据。这些有限的数据需要是经常访问的,同时有一定时效性(不会频繁改变)的。基于这两个点展开,我们一般对本地缓存会要求其满 足支持过期时间、支持淘汰策略。最后再使用自动管理内存的语言例如golang等开发时,还需要考虑在加入本地缓存后引发的GC问题。
分析完我们日常本地缓存的诉求,再结合我们日常开发用到的golang语言,我们可以提炼得到golang本地缓存组件必须具备以下几个能力:

分析清楚了我们的需求,也明确了我们需要的能力。那自然优先考虑golang内置的标准库中是否存在这样的组件可以直接使用呢?很遗憾,没有。golang中内置的可以直接用来做本地缓存的无非就是map和sync.Map。而这两者中,map是非并发安全的数据结构,在使用时需要加锁;而sync.Map虽然是线程安全的。但是需要在并发读写时加锁。此外二者均无法支持数据的过期和淘汰,同时在存储大量数据时,又会产生比较频繁的GC问题,更严重的情况下导致线上服务无法稳定运行。
既然标准库中没有我们满足上述需求的本地缓存组件,那我们就想只有两种解决方案了:
- 业界是否有开源成熟的方案可供选择。
- 业界无可用组件时,自己动手写一个。
那首先面临的第一个问题就是方案的调研和选型,没有合适的方案时自己再来动手构建。下面我们就来给大家介绍下golang中哪些可以直接来使用的本地缓存组件吧。
二、golang本地缓存组件概览
golang中本地缓存方案可选的有如下一些:
- freecache
- bigcache
- fastcache
- offheap
- groupcache
- ristretto
- go-cache
下面通过笔者一段时间的调研和研究,将golang可选的开源本地缓存组件汇总为下表,方便大家在方案选型时作参考。

在上述方案中,freecache、bigcache、fastcache、ristretto、groupcache这几个大家根据实际的业务场景首选,offheap有定制需求时可考虑。
通过上表的总结,个人想再此再谈几点关于本地缓存组件的理解:
(一)上述本地缓存组件中,实现零GC的方案主要就两种
- 无GC:分配堆外内存(Mmap)
- 避免GC:map非指针优化(map[uint64]uint32)或者采用slice实现一套无指针的map。
- 避免GC:数据存入[]byte slice(可考虑底层采用环形队列封装循环使用空间)
(二)实现高性能的关键
数据分片(降低锁的粒度)
上述几种缓存组件每种组件的实现都是(一)和(二)的几个分支的组合。下面我们大概给大家介绍每种组件的核心原理。
三、主流缓存组件实现原理剖析
在本节中我们会重点分析下freecache、bigcache、fastcache、offheap这几个组件内部的实现原理。
(一)freecache实现原理
首先分析下freecache的内部实现原理。在freecache中它通过segment来进行对数据分片,freecache内部包含256个segment,每个segment维护一把互斥锁,每一条kv数据进来后首先会根据k进行计算其hash值,然后根据hash值决定当前的这条数据落入到哪个segment中。
对于每个segment而言,它由索引、数据两部分构成。
索引:其中索引最简单的方式采用map来维护,例如map[uint64]uint32这种。而freecache并没有采用这种做法,而是通过采用slice来底层实现一套无指针的map,以此避免GC扫描。
数据:数据采用环形缓冲区来循环使用,底层采用[]byte进行封装实现。数据写入环形缓冲区后,记录写入的位置index作为索引,读取时首先读取数据header信息,然后再读取kv数据。
在freecache中数据的传递过程是:freecache->segment->(slot,ringbuffer) 下图是freecache的内部实现框架图。

总结:freecache通过利用数据分片减小锁的粒度,然后再存储时索引并没有采用内置的map来维护而是采用自建map减少指针来避免GC,同时数据存储时采用预先分配内存然后后边循环使用。通过上述两种方法保证了在堆上分配内存同时减少GC对系统性能的影响。
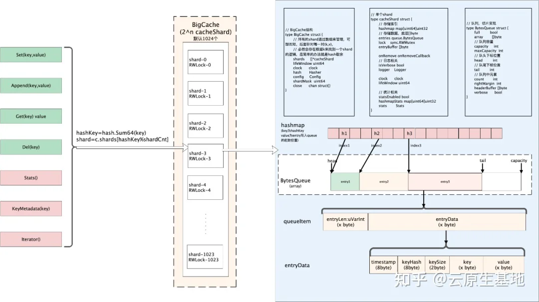
(二)bigcache实现原理
bigcache和freecache类似,也是一个零GC、高性能的cache组件,但是它的实现和freecache还是有些差异,有篇英文博客(https://blog.allegro.tech/2016/03/writing-fast-cache-service-in-go.html)介绍bigcache设计原理的,内容稍长感兴趣的可以阅读下,下面我们介绍一下bigcache的实现原理。
bigcache同样是采用分片的方式构成,一个bigcache对象包含2^n个cacheShard对象,默认是1024个。每个cacheShard对象维护着一把sync.RWLock锁(读写锁)。所有的数据会分散到不同的cacheShard中。
每个cacheShard同样由索引和数据构成。索引采用map[uint64]uint32来存储,数据采用entry([]byte)环形队列存储。索引中存储的是该条数据在entryBuffer写入的位置pos。每条kv数据按照TLV的格式写入队列。
不过值得注意的是,和bigcache和freecache不同的一点在于它的环形队列可以自动扩容。同时bigcache中数据的过期是通过全局的时间窗口维护的,每个单独的kv无法设置不同的过期时间。
下面是bigcache的内容实现原理框架图。

总结:bigcache思路和freecache大体相同,只不过在索引存储时更为巧妙,直接采用内置的map结构加上基础数据类型来实现。同时底层存储数据的队列也可以根据空间大小来决定是否扩容。唯一的缺陷是无法针对每个key进行设置不同的过期时间。这个个人认为如果想用bigcache同时想要这个特性,可以进行二次开发一下。
通过性能测试数据(https://github.com/allegro/bigcache-bench)来看,bigcache性能要比freecache稍微好一点。大家可以思考下他们性能的差异可能会在哪里呢?
(三)fastcache实现原理
本节介绍下fastcache的实现原理,根据fastcache官方文档介绍,它的灵感来自于bigcache。所以整体的思路和bigcache很类似,数据通过bucket进行分片。fastcache由512个bucket构成。每个bucket维护一把读写锁。在bucket内部数据同理是索引、数据两部分构成。索引用map[uint64]uint64存储。数据采用chunks二维的切片(二维数组)存储。不过值得注意的是fastcache有一个很大的特性是,它的内存分配是在堆外分配的,而不是在堆上分配的。堆外分配的内存。这样做也就避免了golang GC的影响。下图是fastcache内部实现框架图。

总结:fastcache一方面充分利用了分片来降低锁的粒度,另一方面在索引存储时采用了对map的优化,同时在分配内存时,直接从堆外申请内存,自己实现了分配和释放内存的逻辑。通过上述手段使得GC的影响降到了最低。fastcache唯一的缺陷是官方提供的版本没有提供针对kv数据的过期时间这个特性。所以如果需要这个特性的话,需要自己动手二次开发。整体从性能上来看是比bigcache和freecache都更优。
(四)offheap实现原理
本节介绍下offheap的相关内容,offheap其实功能就比较简单了,就是一个基于堆外内存构建的哈希表。它通过直接调用系统调用函数来分配内存。然后在内部通过数组来实现哈希表。实现过程中当发生哈希冲突时,它是采用探测法来解决。由于是在堆外分配的内存上构建的哈希表。导致它的GC开销非常的小。下图是offheap的内部实现框架图。

总结:offheap内部由于是采用探测法解决哈希冲突的,所以当哈希冲突严重时数据删除、查询都会带来非常复杂的处理流程。而且性能也会有一些损耗。可以作为学习和研究的项目还是非常不错的。
总结
本文主要从日常需求出发,分析了日常业务过程中对本地缓存的需求,再调研了业界可选的一些组件并进行了对比,希望对本地缓存选型上起到一些参考和帮助。最后再对其中比较重要的几个组件如freecache、bigcache、fastcache、offheap等做了内部实现的简单介绍。上述内容只是从架构层面展开介绍,后续有时间再从源码层面做一些分析。由于篇幅限制本篇内容并未对map、sync.Map、go-cache、groupcache进行介绍。感兴趣的读者可以自行搜索资料进行阅读。如果大致理解了上述原理的童鞋也可以自己动手实践起来,造个轮子看看。
原文来自微信公众号《云加社区》Golang本地缓存选型对比及原理总结